精心集成到 Zed 中
从无缝的设置体验到极简的 UI,Zed 调试器的每个部分都经过精心打造。
通过最少的设置和在需要时完全的灵活性,几秒钟内即可开始调试,而非几小时。
让我们深入了解
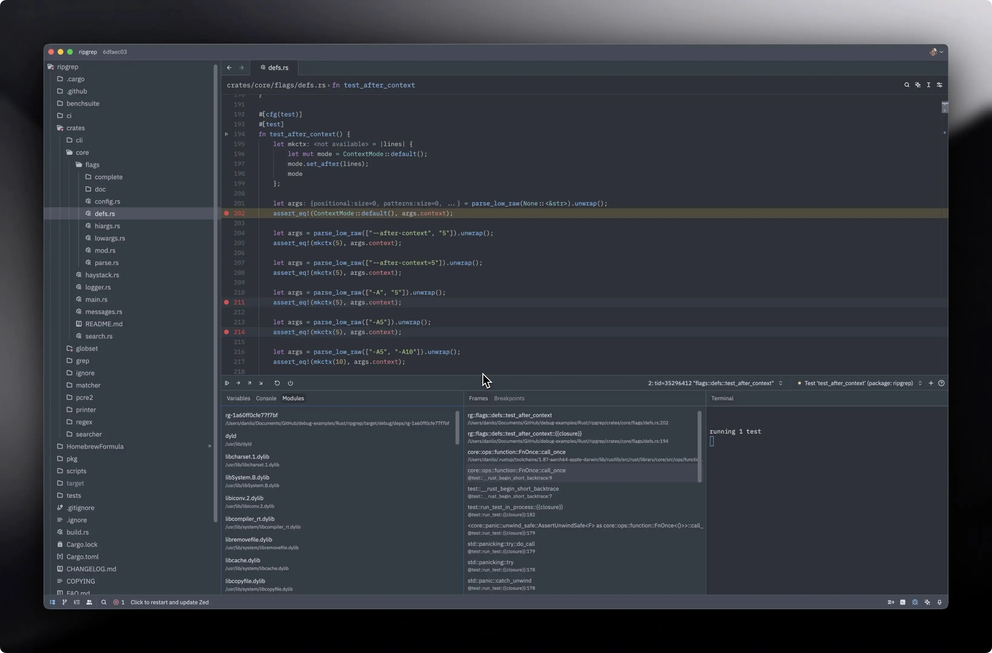
在 Zed 中调试
像编写代码一样进行调试:快速、简洁、强大。

以及更多…
运行到光标处
点击任意行并直接运行到该行。非常适合快速跳转到特定代码段或跳过不相关的执行路径。
评估选定表达式
选择任意文本并评估它。非常适合快速检查动态语言中的更改或内联表达式的结果。
多会话支持
并行运行多个调试会话。在同一个 UI 中比较不同的执行路径和测试各种场景。
远程调试
通过连接到在远程服务器、容器或不同机器上运行的应用程序,在 Zed 中无缝调试。
提交
问题中的点赞数
PR 中的点赞数
大约工作天数
在你们提出众多请求之后……
Akos
@akoskm
基本上,这是我停止使用 Zed 的唯一原因。感谢你们的付出🥹
Roy Carrilho
@RuiCarrilho5
Zed 正在开发调试器?!VS Code 真是完蛋了。
Adib Hanna
@Adib_Hanna
我真的很喜欢 zed!我只是在等他们添加一个调试器。
Artur Chakhvadze
@norpadon
我正努力让我的团队转向 Zed,目前缺乏调试器是主要的痛点。
moreward
@morew4rd
一旦 Zed 支持调试器,我就真的会尝试它。我今天玩了一会儿,否则它看起来很有能力。
Thiago Holanda
@tholanda.com
现在,是时候投入一些时间将调试器带到 Zed 了。我们都知道有一个并行进行的倡议,但只有一个人(或两三个人)在为此努力。
Rodrigo Pinheiro
@rodrigo-pinheiro.com
我非常需要 Zed 的调试器……
hoodie
@hoodie.de
现在我最近将 zed 作为我 TypeScript 的日常驱动程序,我发现我缺少一个调试器 😆
crypt0x_0
@crypt0x_0
老实说,一旦 zed 发布了调试器接口支持,就真的没有理由再使用 vscode 或任何其他分支了。
Kyle Gill
@gill_kyle
当我使用 Zed 时我很喜欢它,但错过了代理模式 + 调试器。
Paul Mallach
@toolbar23
我只是在等待 Zed 发布他们的调试器。:-)

使用 Zed 日常开发
以思如泉涌般的速度编写代码。



